Columns
| Column | Type | Size | Nulls | Auto | Default | Children | Parents | Comments | |||
|---|---|---|---|---|---|---|---|---|---|---|---|
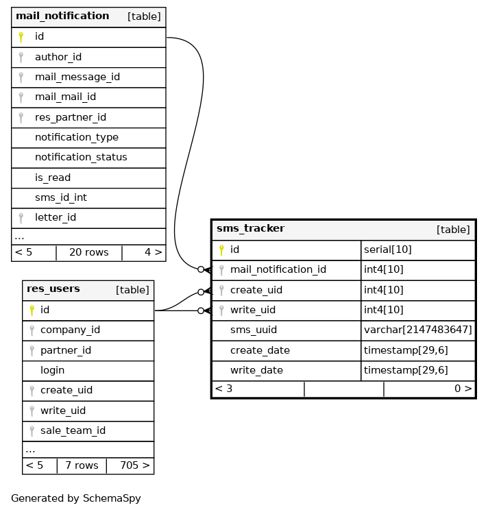
| id | serial | 10 | √ | nextval('sms_tracker_id_seq'::regclass) |
|
|
|||||
| mail_notification_id | int4 | 10 | √ | null |
|
|
Mail Notification |
||||
| create_uid | int4 | 10 | √ | null |
|
|
Created by |
||||
| write_uid | int4 | 10 | √ | null |
|
|
Last Updated by |
||||
| sms_uuid | varchar | 2147483647 | null |
|
|
SMS uuid |
|||||
| create_date | timestamp | 29,6 | √ | null |
|
|
Created on |
||||
| write_date | timestamp | 29,6 | √ | null |
|
|
Last Updated on |
Indexes
| Constraint Name | Type | Sort | Column(s) |
|---|---|---|---|
| sms_tracker_pkey | Primary key | Asc | id |
| sms_tracker_sms_uuid_unique | Must be unique | Asc | sms_uuid |